Agora é possível ajustar o rodapé e o cabeçalho dos e-mails enviados pelo Spotter, permitindo personalizar a comunicação de acordo com a identidade da sua empresa.
Neste artigo, você confere como funciona essa personalização e o passo a passo para realizar a configuração.
Antes de realizar a configuração, é necessário que a funcionalidade esteja liberada em sua conta.
Para solicitar a liberação do rollout, entre em contato com o suporte via chat, ticket ou diretamente com o analista da sua conta.
Após a liberação do rollout, aguarde alguns minutos para que a funcionalidade fique disponível em sua base.
Com o rollout ativo, siga o caminho abaixo no Spotter:
Acesse o menu Configurações > E-mails > Personalizar Cabeçalho e Rodapé;

Ao clicar nessa opção, uma janela será aberta com os campos disponíveis para edição;

Preencha as informações conforme solicitado (ex.: textos, dados da empresa, identidade visual);
- Lembrando que a imagem precisa estar hospedada, você pode seguir o passo a passo:
Como hospedar imagens utilizando Google Drive

Após concluir os ajustes, clique em Salvar;
Aguarde alguns instantes para que as alterações sejam refletidas nos e-mails enviados pela plataforma.
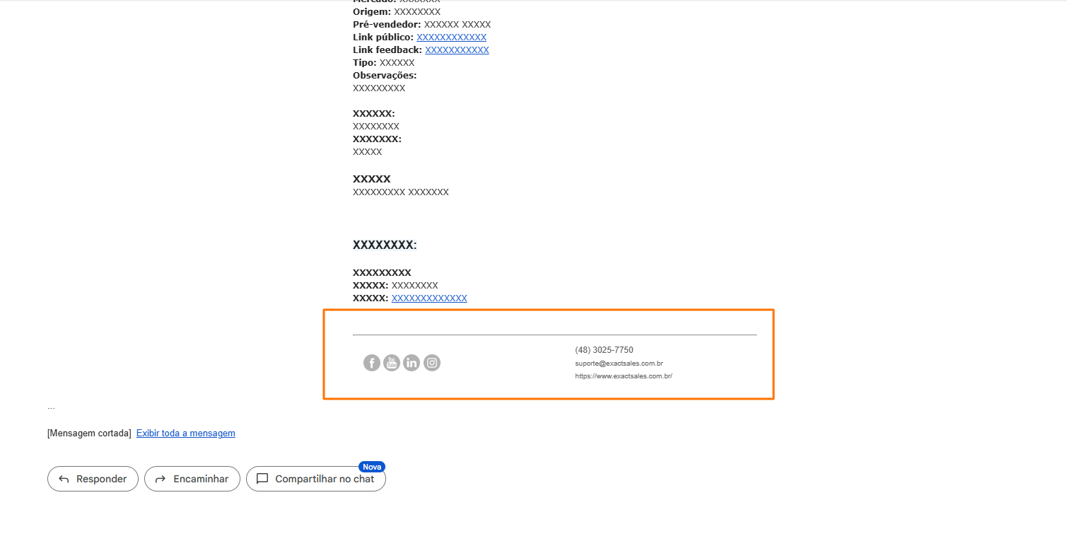
Você pode enviar um e-mail teste para verificar como as informações serão refletidas nos e-mails enviados pelo Spotter:

Quem pode realizar a configuração:
O usuário de gerente pode fazer essa personalização diretamente no Spotter, seguindo o passo a passo acima.
Qualquer dúvida entre em contato com o suporte através do e-mail suporte@exactsales.com.br
Até a próxima! :)
Este artigo foi útil?
Que bom!
Obrigado pelo seu feedback
Desculpe! Não conseguimos ajudar você
Obrigado pelo seu feedback
Feedback enviado
Agradecemos seu esforço e tentaremos corrigir o artigo